1
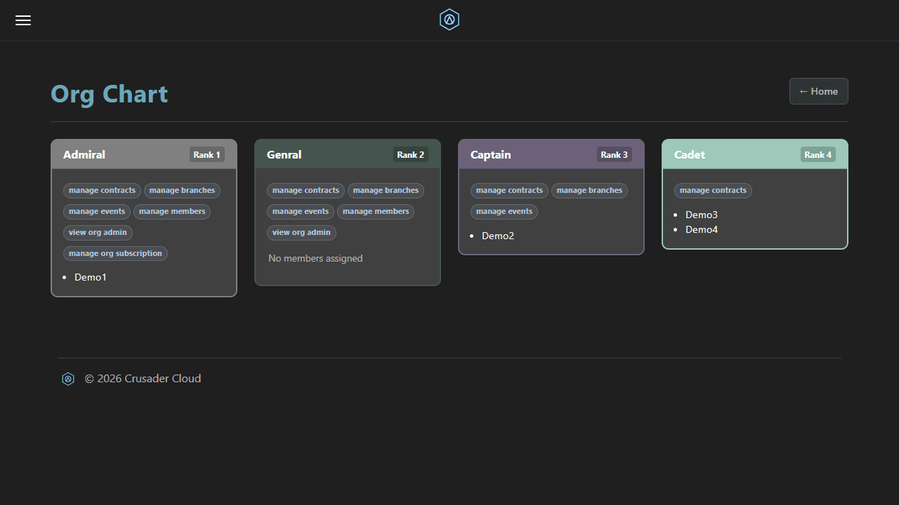
You can build your own custom Org Chart
Default assignments for new members and have permissions for different features based on rank
Note the Limit for (Free) Orgs on the Product Page


You can build your own custom Org Chart
Default assignments for new members and have permissions for different features based on rank
Note the Limit for (Free) Orgs on the Product Page

